Code Editor
Webriko uses the code editor "ACE Editor" ( https://ace.c9.io/ ).
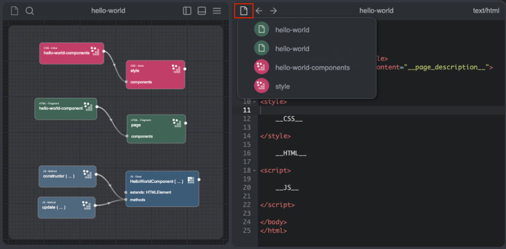
The "Code editor" panel shows the code contained in the selected node.
If there is no selection then show the code of the active page.
At the top center of the panel, the name of the selected node or active page is shown.
The mimeType of the code is shown at the top right.

"Edited nodes" menu
The menu shown by the first icon at the top left of the panel shows the list of modified nodes.
While the arrow icons (to the right of the menu) allow you to move within this list.
It is a fast way of navigating between modified nodes.
A node is considered modified when the mouse clicks on its code in the "code editor".
By selecting a node from the menu, the node contained in the page will be enlarged and selected.

Key commands of the "Code editor"
Line operations
| Action | Windows/Linux | Mac |
|---|---|---|
| Remove line | Ctrl-D | Command-D |
| Copy lines down | Alt-Shift-Down | Command-Option-Down |
| Copy lines up | Alt-Shift-Up | Command-Option-Up |
| Move lines down | Alt-Down | Option-Down |
| Move lines up | Alt-Up | Option-Up |
| Remove to line end | Alt-Delete | Ctrl-K |
| Remove to linestart | Alt-Backspace | Command-Backspace |
| Remove word left | Ctrl-Backspace | Option-Backspace, Ctrl-Option-Backspace |
| Remove word right | Ctrl-Delete | Option-Delete |
| Split line | --- | Ctrl-O |
Selection
| Action | Windows/Linux | Mac |
|---|---|---|
| Select all | Ctrl-A | Command-A |
| Select left | Shift-Left | Shift-Left |
| Select right | Shift-Right | Shift-Right |
| Select word left | Ctrl-Shift-Left | Option-Shift-Left |
| Select word right | Ctrl-Shift-Right | Option-Shift-Right |
| Select line start | Shift-Home | Shift-Home |
| Select line end | Shift-End | Shift-End |
| Select to line end | Alt-Shift-Right | Command-Shift-Right |
| Select to line start | Alt-Shift-Left | Command-Shift-Left |
| Select up | Shift-Up | Shift-Up |
| Select down | Shift-Down | Shift-Down |
| Select page up | Shift-PageUp | Shift-PageUp |
| Select page down | Shift-PageDown | Shift-PageDown |
| Select to start | Ctrl-Shift-Home | Command-Shift-Up |
| Select to end | Ctrl-Shift-End | Command-Shift-Down |
| Duplicate selection | Ctrl-Shift-D | Command-Shift-D |
| Select to matching bracket | Ctrl-Shift-P | --- |
Multicursor
| Action | Windows/Linux | Mac |
|---|---|---|
| Add multi-cursor above | Ctrl-Alt-Up | Ctrl-Option-Up |
| Add multi-cursor below | Ctrl-Alt-Down | Ctrl-Option-Down |
| Add next occurrence to multi-selection | Ctrl-Alt-Right | Ctrl-Option-Right |
| Add previous occurrence to multi-selection | Ctrl-Alt-Left | Ctrl-Option-Left |
| Move multi cursor from current line to the line above | Ctrl-Alt-Shift-Up | Ctrl-Option-Shift-Up |
| Move multi cursor from current line to the line below | Ctrl-Alt-Shift-Down | Ctrl-Option-Shift-Down |
| Remove current occurrence from multi-selection and move to next | Ctrl-Alt-Shift-Right | Ctrl-Option-Shift-Right |
| Remove current occurrence from multi-selection and move to previous | Ctrl-Alt-Shift-Left | Ctrl-Option-Shift-Left |
| Select all from multi-selection | Ctrl-Shift-L | Ctrl-Shift-L |
Go to
| Action | Windows/Linux | Mac |
|---|---|---|
| Go to left | Left | Left, Ctrl-B |
| Go to right | Right | Right, Ctrl-F |
| Go to word left | Ctrl-Left | Option-Left |
| Go to word right | Ctrl-Right | Option-Right |
| Go line up | Up | Up, Ctrl-P |
| Go line down | Down | Down, Ctrl-N |
| Go to line start | Alt-Left, Home | Command-Left, Home, Ctrl-A |
| Go to line end | Alt-Right, End | Command-Right, End, Ctrl-E |
| Go to page up | PageUp | Option-PageUp |
| Go to page down | PageDown | Option-PageDown, Ctrl-V |
| Go to start | Ctrl-Home | Command-Home, Command-Up |
| Go to end | Ctrl-End | Command-End, Command-Down |
| Go to line | Ctrl-L | Command-L |
| Scroll line down | Ctrl-Down | Command-Down |
| Scroll line up | Ctrl-Up | --- |
| Go to matching bracket | Ctrl-P | --- |
| Scroll page down | --- | Option-PageDown |
| Scroll page up | --- | Option-PageUp |
Find/Replace
| Action | Windows/Linux | Mac |
|---|---|---|
| Find | Ctrl-F | Command-F |
| Replace | Ctrl-H | Command-Option-F |
| Find next | Ctrl-K | Command-G |
| Find previous | Ctrl-Shift-K | Command-Shift-G |
Folding
| Action | Windows/Linux | Mac |
|---|---|---|
| Fold selection | Alt-L, Ctrl-F1 | Command-Option-L, Command-F1 |
| Unfold | Alt-Shift-L, Ctrl-Shift-F1 | Command-Option-Shift-L, Command-Shift-F1 |
| Fold all | Alt-0 | Command-Option-0 |
| Unfold all | Alt-Shift-0 | Command-Option-Shift-0 |
Other
| Action | Windows/Linux | Mac |
|---|---|---|
| Indent | Tab | Tab |
| Outdent | Shift-Tab | Shift-Tab |
| Undo | Ctrl-Z | Command-Z |
| Redo | Ctrl-Shift-Z, Ctrl-Y | Command-Shift-Z, Command-Y |
| Show the settings menu | Ctrl-, | Command-, |
| Toggle comment | Ctrl-/ | Command-/ |
| Transpose letters | Ctrl-T | Ctrl-T |
| Enter full screen | Ctrl-Enter | Command-Enter |
| Change to lower case | Ctrl-Shift-U | Ctrl-Shift-U |
| Change to upper case | Ctrl-U | Ctrl-U |
| Overwrite | Insert | Insert |
| Macros replay | Ctrl-Shift-E | Command-Shift-E |
| Macros recording | Ctrl-Alt-E | --- |
| Delete | Delete | --- |
| Center selection | --- | Ctrl-L |